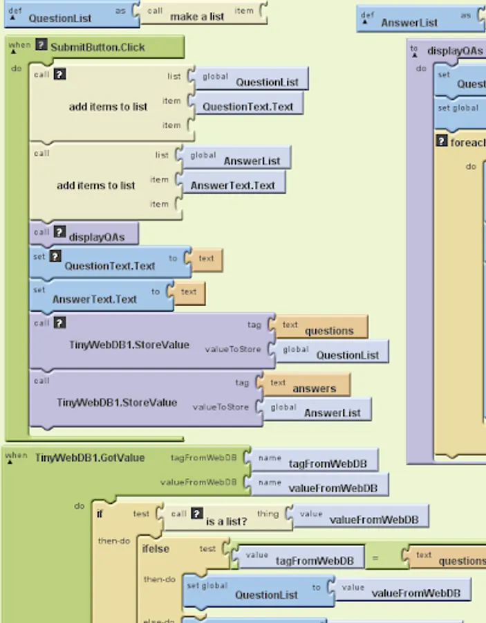
Questionaire application (Application made using App Inventor which graphical block diagrams)
-Enter a question and answer and click submit.
-Question and answers are saved in the column below.
-Data application
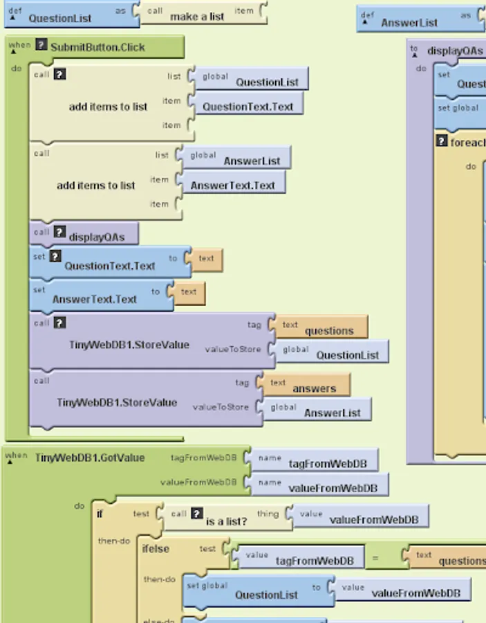
-Enter a question and answer and click submit.
-Question and answers are saved in the column below.
-Data application
Show More