Neuron model RF-PSTH
Cognaxon
500+
downloads
Free
About Neuron model RF-PSTH
A teaching tool for students, teachers and scientists of neuroscience, biophysics and biomedical engineering.
Currently available artificial neuron models are unable to simulate fundamentally important features of real biological neurons: 1) antagonistic receptive fields and 2) PSTH output signal of neuron to any stimulus.
Even if some neuron models try to simulate antagonistic receptive fields then they are unable to simulate PSTH output signal, and vice versa – some other models try to simulate PSTH output signal of neuron, however these models fail to explain antagonistic receptive fields of neurons. As for example, a very popular DOG (Difference Of Gaussians) model simulates antagonistic structure of the receptive field, however DOG model fails to simulate PSTH output signal of neuron. And the vast majority of artificial neural models even fail to simulate both: antagonistic receptive fields and PSTH output signal.
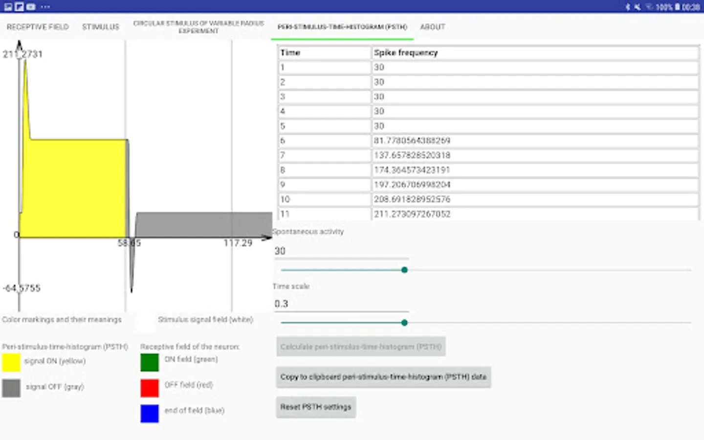
For the first time ever neuron model RF-PSTH is able to simulate both antagonistic receptive fields and PSTH output signal.
Neuron model RF-PSTH is based on physics of real biological neurons.
Note: "Neuron model RF-PSTH" program needs big screen. Please use the tablet instead of phone.
Full description is available at the address:
http://neuroclusterbrain.com/neuron_model.html
Currently available artificial neuron models are unable to simulate fundamentally important features of real biological neurons: 1) antagonistic receptive fields and 2) PSTH output signal of neuron to any stimulus.
Even if some neuron models try to simulate antagonistic receptive fields then they are unable to simulate PSTH output signal, and vice versa – some other models try to simulate PSTH output signal of neuron, however these models fail to explain antagonistic receptive fields of neurons. As for example, a very popular DOG (Difference Of Gaussians) model simulates antagonistic structure of the receptive field, however DOG model fails to simulate PSTH output signal of neuron. And the vast majority of artificial neural models even fail to simulate both: antagonistic receptive fields and PSTH output signal.
For the first time ever neuron model RF-PSTH is able to simulate both antagonistic receptive fields and PSTH output signal.
Neuron model RF-PSTH is based on physics of real biological neurons.
Note: "Neuron model RF-PSTH" program needs big screen. Please use the tablet instead of phone.
Full description is available at the address:
http://neuroclusterbrain.com/neuron_model.html