About lfoch
lfoch is an experimental LFO generator that can create "chase"-like effect with multiple outputs from a single complex waveform
It features:
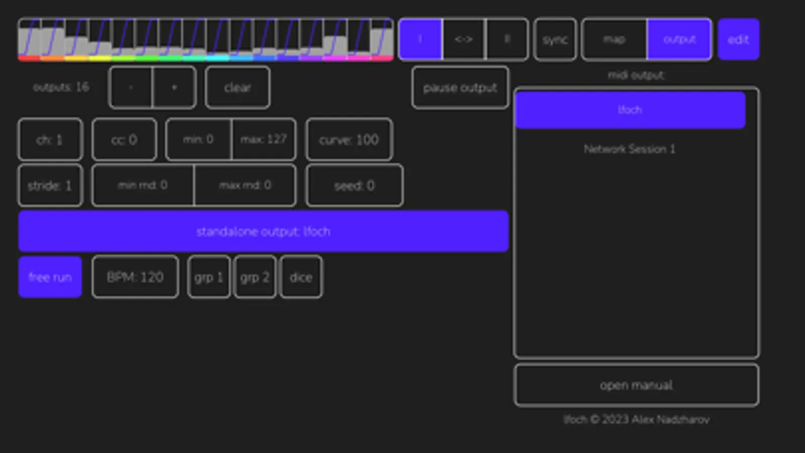
- 2 LFO generators with phase modulation / ring modulation:
- Each LFO generators contains 2 suboscillators; one suboscillator modulates phase of another
- For each suboscillator you can set waveform rate, waveform type (with smooth morph between sine, triangle, sawtooth and square waveforms), nonlinear curve (for overdrive-like effect) and minimum/maximum range
- The result waveform is a multiplication of two generated LFO waveforms
- You can use 1..16 points from this waveform to output as MIDI control change values
- You can toggle the "playback" (phase change) of each generator with I/II buttons
- You can randomise parameter values with "dice" buttons
- App has two modes for live usage
- 'perform' mode has larger waveform view and some selected sliders (if any)
- 'edit' mode contains all controls on one screen
- Each generator can be synchronized to tempo. In this mode the "speed" value runs from 4 quarter forward to 4 quarter backwards speed, the fastest value in this mode is 1/32
- When running inside AUv3 host the app uses host's transport.
- "free mode" setting allows you not to follow the host transport
lfoch is a standalone app and an AUv3 MIDI Effect.
AUv3 effect supports parameter automation and preset saving inside host.
Standalone version currently does not output MIDI in background mode.Note for AUM users:This application starts with 16 control change outputs from CC 0 to 15 on MIDI channel 1. AUM has default mapping of the CC #7 (volume) for each channel. Please keep this in mind when setting it up together.
It features:
- 2 LFO generators with phase modulation / ring modulation:
- Each LFO generators contains 2 suboscillators; one suboscillator modulates phase of another
- For each suboscillator you can set waveform rate, waveform type (with smooth morph between sine, triangle, sawtooth and square waveforms), nonlinear curve (for overdrive-like effect) and minimum/maximum range
- The result waveform is a multiplication of two generated LFO waveforms
- You can use 1..16 points from this waveform to output as MIDI control change values
- You can toggle the "playback" (phase change) of each generator with I/II buttons
- You can randomise parameter values with "dice" buttons
- App has two modes for live usage
- 'perform' mode has larger waveform view and some selected sliders (if any)
- 'edit' mode contains all controls on one screen
- Each generator can be synchronized to tempo. In this mode the "speed" value runs from 4 quarter forward to 4 quarter backwards speed, the fastest value in this mode is 1/32
- When running inside AUv3 host the app uses host's transport.
- "free mode" setting allows you not to follow the host transport
lfoch is a standalone app and an AUv3 MIDI Effect.
AUv3 effect supports parameter automation and preset saving inside host.
Standalone version currently does not output MIDI in background mode.Note for AUM users:This application starts with 16 control change outputs from CC 0 to 15 on MIDI channel 1. AUM has default mapping of the CC #7 (volume) for each channel. Please keep this in mind when setting it up together.
lfoch Screenshots
Tap to Rate: